Le Sens commun
Le Sens commun[1] (Common Sense en anglais) est un pamphlet de Thomas Paine publié pour la première fois sans nom d’auteur le , pendant la révolution américaine. Paine a bénéficié, lors de sa rédaction, des commentaires de Benjamin Rush qui lui en a fourni le titre. Il s’agit, selon Philip S. Foner, du « pamphlet politique le plus marquant de l'Âge de la Révolution »[2].
| Le Sens commun | |
Édition princeps | |
| Auteur | Thomas Paine |
|---|---|
| Pays | |
| Genre | Pamphlet |
| Version originale | |
| Langue | Anglais |
| Titre | Common Sense |
| Éditeur | R. Bell |
| Lieu de parution | Philadelphie |
| Date de parution | 1776 |
| Version française | |
| Éditeur | Gueffier |
| Lieu de parution | Paris |
| Date de parution | 1791 |
La dénonciation de l’administration britannique dans Le Sens commun a joui d’une immense popularité qui contribua à fomenter la révolution américaine. La deuxième édition parut très rapidement, suivie d’une troisième édition, avec un rapport sur la valeur de la marine britannique, une annexe augmentée, et une réponse à la critique par les quakers, parue le .
Contrairement à une littérature élitiste adressée principalement aux gentilshommes, Thomas Paine écrivit Le Sens commun dans un style simple et accessible au plus grand nombre, dénué de citations latines et de références savantes[3]. Ce texte « se vendit à près de 150 000 exemplaires en l'espace de quelques mois » précise l'historien Jean-Michel Lacroix, selon qui il incarne « l'apparition d'un début de sentiment national »[4]. Aujourd'hui, peu d'Américains sont capables de citer Thomas Paine, sauf peut-être cette phrase :
« Ce sont des temps qui éprouvent l'âme des hommes ; le soldat d'été et le patriote du soleil subiront durant cette crise le service de leur pays, mais celui qui le supporte maintenant, mérite l'amour et les remerciements de tout homme et de toute femme[5]. »
Ce texte de Thomas Paine doit se comprendre dans une suite de pamphlets rédigés sur la lutte à venir contre l'oppression britannique. En décembre 1776, après la déclaration d'indépendance de juillet, l'auteur fit paraître The American Crisis pour renforcer le moral des troupes de la jeune république. Contrairement à la pensée commune, la Constitution des États-Unis n'a pas été acclamée d'une seule voix par le peuple américain, mais elle résulte davantage de compromis effectués entre les membres du Congrès continental.
Si le financier et sénateur de Pennsylvannie Robert Morris a joué un rôle très important pour établir la capitale de la jeune république à Philadephie, il est aussi vrai de dire que la force persuasive de Thomas Paine a fait du lieu d'édition de ses textes la capitale intellectuelle de l'Amérique insurgée.
Arguments contre la domination britannique
- Il est ridicule et contre la loi naturelle qu’une île règne sur un continent.
- Il est peu probable que l’Europe connaisse longtemps la paix... et chaque fois que l’Angleterre sera en guerre, les liens économiques de l’Amérique avec l’Angleterre entraîneront la ruine de son commerce.
- L’Amérique n’est plus « une nation britannique » : elle se compose d’influences de tous les pays d’Europe.
- Quand bien même la Grande-Bretagne serait la « mère patrie » originelle de l’Amérique, ses actions actuelles n’en sont que plus affreuses, parce qu’aucune vraie mère ne nuirait de façon aussi déplorable à ses enfants.
- Rester britannique entraînera l’Amérique dans des guerres européennes inutiles et la tiendra à l’écart du commerce international auquel elle excelle.
- La société représente tout ce qui est bon au sujet de l’humanité, le gouvernement représente tout ce qui est mauvais à son sujet.
- La distance entre les deux nations crée un décalage dans le temps de communication d’environ une année pour un aller-retour. Si quelque chose allait mal dans le gouvernement, il faudrait attendre la solution de la métropole pendant un an.
- Le Nouveau Monde a été découvert peu avant la Réforme. Il était évident pour les puritains que Dieu voulait leur donner l’Amérique comme un asile sûr exempt des persécutions du gouvernement britannique.
- La constitution anglaise qui assure à la Chambre des communes un droit de « contrôle » sur le roi ne signifie rien. Le roi revendiquant le droit divin de régner et de passer outre à la volonté du Parlement, le terme de « contrôle » s’avère donc, au mieux, incongru.
Proposition constitutionnelle

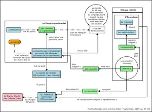
Dans son pamphlet, il propose une constitution des États-Unis de même qu'une marche à suivre afin de rédiger une Charte continentale (ou Charte des Colonies Unies) qui serait une sorte de Magna Carta américaine. Le diagramme sur la gauche illustre le système de Paine, qui suggérait une combinaison d’élections par voie de scrutin ainsi que le tirage au sort afin de sélectionner le président en plus d'exiger l'appui des trois cinquièmes du Congrès pour l'adoption des lois.
Dans The American Crisis, pamphlet qui suit le Sens commun, Thomas Paine propose aussi de financer l'effort de guerre en organisant la future expansion vers l'ouest du continent au profit de l'État fédéral. Seul celui-ci pourrait distribuer des titres de propriété valides avant la création des futurs états fédérés[6].
Historiographie
Pour l'historien Howard Zinn, « il s'agissait de la première défense vigoureuse de l'idée d'indépendance en des termes qui pouvaient être compris par n'importe quel individu sachant lire »[7]. Il considère également que « Paine se débarrasse de l'idée de monarchie de droit divin en un résumé historique et surtout caustique de la monarchie britannique »[7].
Articles connexes
Éditions
- Le Bon Sens, ouvrage adressé aux Américains, et dans lequel on traite de l’origine et de l’objet du gouvernement, de la Constitution angloise, de la monarchie héréditaire, et de la situation de l’Amérique Septentrionale, Paris, Gueffier, 1791
- Le Sens commun, Éd. Bernard Vincent, Paris, Aubier Montaigne, 1983 (ISBN 9782700703344)
- Le Sens commun, Éd. Septentrion, Sillery, Présentation de Jean-Pierre Boyer, 1995 (ISBN 2-89448-035-0)
- Le Sens commun, Traduction et postface de Christopher Hamel, Paris, Les Éditions Aux Forges de Vulcain, 2013 (ISBN 978-2-919176-20-5)
Notes et références
- Le titre complet est Le Sens commun, ouvrage adressé aux Américains, et dans lequel on traite de l’origine et de l’objet du gouvernement, de la Constitution angloise, de la monarchie héréditaire, et de la situation de l’Amérique Septentrionale.
- Philip S. Foner cité par « Thomas Paine : un sens commun révolutionnaire », Études françaises, volume 25, numéro 2-3, automne 1989, p. 55 (lire en ligne).
- (en) Gordon S. Wood, The American Revolution, A History. New York, Modern Library, 2002 (ISBN 0-8129-7041-1), p.55-56
- Jean-Michel Lacroix, Histoire des États-Unis, PUF, coll. « Quadrige », 2006, p. 74.
- (en) Edwin Wolf II Wolf et I, « Philadelphia, Portrait of an American city », Thomas Paine in Philadelphia, vol. 2, no 2, , p.84 (ISSN 0002-8762, DOI 10.2307/2163932, lire en ligne, consulté le ).
- Bernard Vincent, Thomas Paine, Paris, , 186 p. (ISBN 978-94-012-0117-9 et 978-90-420-1614-9, lire en ligne), p.100
- Howard Zinn, Une histoire populaire des États-Unis. De 1492 à nos jours, Agone, 2002, p. 85.
Liens externes
- Notices dans des dictionnaires ou encyclopédies généralistes :
- Portail du XVIIIe siècle
- Portail des États-Unis
