Canalicular multispecific organic anion transporter 2 is a protein that in humans is encoded by the ABCC3 gene.[4][5][6]
Function
The protein encoded by this gene is a member of the superfamily of ATP-binding cassette (ABC) transporters. ABC proteins transport various molecules across extra- and intra-cellular membranes. ABC genes are divided into seven distinct subfamilies (ABC1, MDR/TAP, MRP, ALD, OABP, GCN20, White). This protein is a member of the MRP subfamily which is involved in multi-drug resistance. The specific function of this protein has not yet been determined; however, this protein may play a role in the transport of biliary and intestinal excretion of organic anions. Alternatively spliced variants which encode different protein isoforms have been described; however, not all variants have been fully characterized.[6]
ABCC3 is induced as a hepatoprotective response to a variety of pathologic liver conditions. The constitutive androstane receptor, pregnane X receptor and nuclear factor (erythroid-derived 2)-like 2 (Nrf2) transcription factors are involved in mediating induction. A functional antioxidant response element in the 8th intron of the human ABCC3 gene appears responsible for Nrf2-mediated induction in response to oxidative stress.[7]
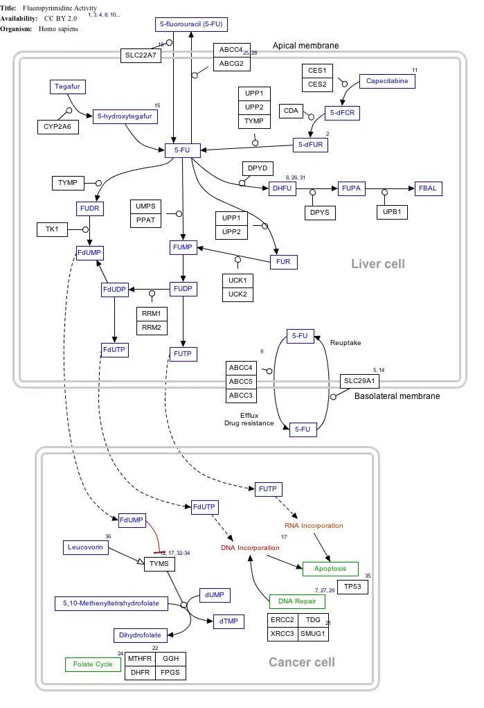
Interactive pathway map
Click on genes, proteins and metabolites below to link to respective articles.[§ 1]
- ↑ The interactive pathway map can be edited at WikiPathways: "FluoropyrimidineActivity_WP1601".
See also
References
- 1 2 3 GRCm38: Ensembl release 89: ENSMUSG00000020865 - Ensembl, May 2017
- ↑ "Human PubMed Reference:". National Center for Biotechnology Information, U.S. National Library of Medicine.
- ↑ "Mouse PubMed Reference:". National Center for Biotechnology Information, U.S. National Library of Medicine.
- ↑ Allikmets R, Gerrard B, Hutchinson A, Dean M (Feb 1997). "Characterization of the human ABC superfamily: isolation and mapping of 21 new genes using the expressed sequence tags database". Hum Mol Genet. 5 (10): 1649–55. doi:10.1093/hmg/5.10.1649. PMID 8894702.
- ↑ Belinsky MG, Bain LJ, Balsara BB, Testa JR, Kruh GD (Dec 1998). "Characterization of MOAT-C and MOAT-D, new members of the MRP/cMOAT subfamily of transporter proteins". J Natl Cancer Inst. 90 (22): 1735–41. doi:10.1093/jnci/90.22.1735. PMID 9827529.
- 1 2 "Entrez Gene: ABCC3 ATP-binding cassette, sub-family C (CFTR/MRP), member 3".
- ↑ Canet MJ, Merrell MD, Harder BG, Maher JM, Wu T, Lickteig AJ, Jackson JP, Zhang DD, Yamamoto M, Cherrington NJ (2014-10-27). "Identification of a Functional Antioxidant Response Element within the Eighth Intron of the Human ABCC3 Gene". Drug Metabolism and Disposition. 43 (1): 93–99. doi:10.1124/dmd.114.060103. PMC 4279086. PMID 25349122.
Further reading
- Kool M, de Haas M, Scheffer GL, Scheper RJ, van Eijk MJ, Juijn JA, Baas F, Borst P (1997). "Analysis of expression of cMOAT (MRP2), MRP3, MRP4, and MRP5, homologues of the multidrug resistance-associated protein gene (MRP1), in human cancer cell lines". Cancer Res. 57 (16): 3537–47. PMID 9270026.
- Kiuchi Y, Suzuki H, Hirohashi T, Tyson CA, Sugiyama Y (1998). "cDNA cloning and inducible expression of human multidrug resistance associated protein 3 (MRP3)". FEBS Lett. 433 (1–2): 149–52. doi:10.1016/S0014-5793(98)00899-0. PMID 9738950. S2CID 82754183.
- Uchiumi T, Hinoshita E, Haga S, Nakamura T, Tanaka T, Toh S, Furukawa M, Kawabe T, Wada M, Kagotani K, Okumura K, Kohno K, Akiyama S, Kuwano M (1998). "Isolation of a novel human canalicular multispecific organic anion transporter, cMOAT2/MRP3, and its expression in cisplatin-resistant cancer cells with decreased ATP-dependent drug transport". Biochem. Biophys. Res. Commun. 252 (1): 103–10. doi:10.1006/bbrc.1998.9546. PMID 9813153.
- Fromm MF, Leake B, Roden DM, Wilkinson GR, Kim RB (1999). "Human MRP3 transporter: identification of the 5'-flanking region, genomic organization and alternative splice variants". Biochim. Biophys. Acta. 1415 (2): 369–74. doi:10.1016/S0005-2736(98)00233-8. PMID 9889399.
- König J, Rost D, Cui Y, Keppler D (1999). "Characterization of the human multidrug resistance protein isoform MRP3 localized to the basolateral hepatocyte membrane". Hepatology. 29 (4): 1156–63. doi:10.1002/hep.510290404. PMID 10094960. S2CID 1465220.
- Cole SP (1999). "Re: Characterization of MOAT-C and MOAT-D, new members of the MRP/cMOAT subfamily of transporter proteins". J. Natl. Cancer Inst. 91 (10): 888–9. doi:10.1093/jnci/91.10.888. PMID 10340910.
- Kool M, van der Linden M, de Haas M, Scheffer GL, de Vree JM, Smith AJ, Jansen G, Peters GJ, Ponne N, Scheper RJ, Elferink RP, Baas F, Borst P (1999). "MRP3, an organic anion transporter able to transport anti-cancer drugs". Proc. Natl. Acad. Sci. U.S.A. 96 (12): 6914–9. Bibcode:1999PNAS...96.6914K. doi:10.1073/pnas.96.12.6914. PMC 22016. PMID 10359813.
- Ortiz DF, Li S, Iyer R, Zhang X, Novikoff P, Arias IM (1999). "MRP3, a new ATP-binding cassette protein localized to the canalicular domain of the hepatocyte". Am. J. Physiol. 276 (6 Pt 1): G1493–500. doi:10.1152/ajpgi.1999.276.6.G1493. PMID 10362653.
- Takada T, Suzuki H, Sugiyama Y (2000). "Characterization of 5'-flanking region of human MRP3". Biochem. Biophys. Res. Commun. 270 (3): 728–32. doi:10.1006/bbrc.2000.2507. PMID 10772892.
- Nies AT, König J, Pfannschmidt M, Klar E, Hofmann WJ, Keppler D (2002). "Expression of the multidrug resistance proteins MRP2 and MRP3 in human hepatocellular carcinoma". Int. J. Cancer. 94 (4): 492–9. doi:10.1002/ijc.1498. PMID 11745434.
- Tatebe S, Sinicrope FA, Kuo MT (2002). "Induction of multidrug resistance proteins MRP1 and MRP3 and gamma-glutamylcysteine synthetase gene expression by nonsteroidal anti-inflammatory drugs in human colon cancer cells". Biochem. Biophys. Res. Commun. 290 (5): 1427–33. doi:10.1006/bbrc.2002.6367. PMID 11820781.
- Scheffer GL, Kool M, de Haas M, de Vree JM, Pijnenborg AC, Bosman DK, Elferink RP, van der Valk P, Borst P, Scheper RJ (2002). "Tissue distribution and induction of human multidrug resistant protein 3". Lab. Invest. 82 (2): 193–201. doi:10.1038/labinvest.3780411. PMID 11850532.
- Zelcer N, Saeki T, Bot I, Kuil A, Borst P (2003). "Transport of bile acids in multidrug-resistance-protein 3-overexpressing cells co-transfected with the ileal Na+-dependent bile-acid transporter". Biochem. J. 369 (Pt 1): 23–30. doi:10.1042/BJ20021081. PMC 1223054. PMID 12220224.
- Hooijberg JH, Peters GJ, Assaraf YG, Kathmann I, Priest DG, Bunni MA, Veerman AJ, Scheffer GL, Kaspers GJ, Jansen G (2003). "The role of multidrug resistance proteins MRP1, MRP2 and MRP3 in cellular folate homeostasis". Biochem. Pharmacol. 65 (5): 765–71. doi:10.1016/S0006-2952(02)01615-5. PMID 12628490.
- Bodo A, Bakos E, Szeri F, Varadi A, Sarkadi B (2003). "Differential modulation of the human liver conjugate transporters MRP2 and MRP3 by bile acids and organic anions". J. Biol. Chem. 278 (26): 23529–37. doi:10.1074/jbc.M303515200. PMID 12704183.
- Hillman RT, Green RE, Brenner SE (2005). "An unappreciated role for RNA surveillance". Genome Biol. 5 (2): R8. doi:10.1186/gb-2004-5-2-r8. PMC 395752. PMID 14759258.
- Lang T, Hitzl M, Burk O, Mornhinweg E, Keil A, Kerb R, Klein K, Zanger UM, Eichelbaum M, Fromm MF (2004). "Genetic polymorphisms in the multidrug resistance-associated protein 3 (ABCC3, MRP3) gene and relationship to its mRNA and protein expression in human liver". Pharmacogenetics. 14 (3): 155–64. doi:10.1097/00008571-200403000-00003. PMID 15167703.
External links
- ABCC3+protein,+human at the U.S. National Library of Medicine Medical Subject Headings (MeSH)
- Human ABCC3 genome location and ABCC3 gene details page in the UCSC Genome Browser.
This article incorporates text from the United States National Library of Medicine, which is in the public domain.




